▶ 图片

更新时间:2021/05/28

进入网站编辑,找到右上角“工具库”,左键点击“图片”并拖拽到页面中。其中“图片”有很多不同的样式选择,可以根据需求使用,也可以随便选择一个,选择完后再设置样式!

1.png

左键点击拖拽好的图片,会出现“更改图片”、“图片属性”、“设计”、“设置”、“出场动画”等,可以通过点击这些按钮对图片进行设计!

2.png

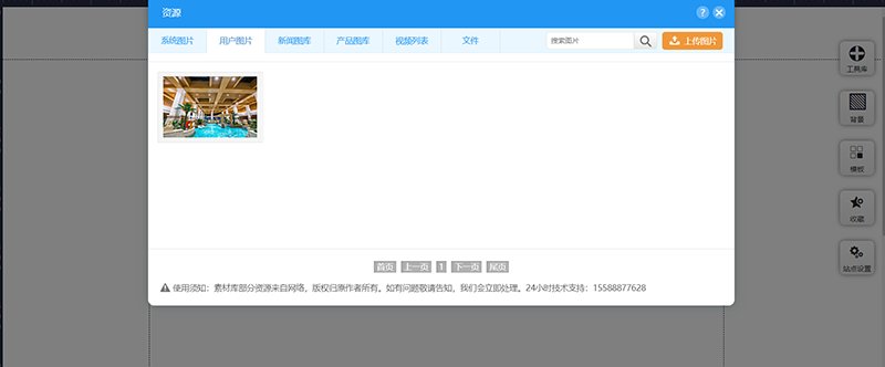
更改图片:可以选择系统图片,也可以选择从本地上传,之前上传的图片会保存在“用户图片”之中,供用户反复利用。

3.png

图片属性:可设置图片像素大小、超链接等。

4.png

设计:可设置图片边框、边角、阴影等。

5.png

设置:预览过程中,鼠标经过该图片的时候所产生的的变化如:阴影、边框、动画等。

6.png

出场动画:当页面加载的时候,该图片触发的动画,可以根据自己的需求设置。

7.png

上一篇:按钮
下一篇:图片集

常见问题

帮助中心纠错
提交